SQL Server のフルテキスト検索は、ユーザーおよびアプリケーションが SQL Server テーブルの文字ベースのデータに対してフルテキスト クエリを実行できるようにします。 フルテキスト クエリをテーブルに対して実行するには、まずデータベース管理者がテーブル上にフルテキスト インデックスを作成する必要があります。 フルテキスト インデックスには、テーブルの 1 つ以上の文字ベースの列が含まれます。 この列のデータ型は、char、varchar、nchar、nvarchar、text、ntext、image、xml、varbinary(max)、FILESTREAM のいずれかになります。 各フルテキスト インデックスによってテーブルの 1 つ以上の列にインデックスが設定され、列ごとに特定の言語を使用できます。
フルテキスト クエリでは、英語や日本語などの特定の言語の規則に基づいて語や句を操作することにより、フルテキスト インデックス内のテキスト データに対して言語検索を実行できます。 フルテキスト クエリには、単純な語や句、または複数の形式の語や句を含めることができます。 フルテキスト クエリでは、1 つ以上の一致 (ヒットとも呼ばれます) が含まれているすべてのドキュメントが返されます。 一致は、フルテキスト クエリに指定されたすべての語句が対象のドキュメントに含まれていて、その他の検索条件 (一致する語句間の距離など) を満たしているときに、発生します。
注 |
|---|
フルテキスト検索は、SQL Server データベース エンジンのオプションのコンポーネントです。 詳細については、「SQL Server 2012 のインストール」を参照してください。 |
このトピックの内容
フルテキスト検索で実行できる操作
フルテキスト検索クエリ
LIKE とフルテキスト検索の比較
フルテキスト検索のコンポーネントとアーキテクチャ
SQL Server プロセス
フィルター デーモン ホスト プロセス
フルテキスト検索処理
フルテキスト インデックス作成のプロセス
フルテキスト クエリのプロセス
フルテキスト検索での言語コンポーネントと言語サポート
関連タスク
関連コンテンツ
フルテキスト検索で実行できる操作
フルテキスト検索はさまざまなビジネス シナリオで応用できます。たとえば、e ビジネスでは Web サイトで品目を検索できます。また、法律事務所では訴訟データのリポジトリで訴訟履歴を検索し、人事部門では保管している履歴書と職務明細書を照合できます。 フルテキスト検索の基本的な管理タスクと開発タスクは、どのビジネス シナリオでも同じです。 ただし、特定のビジネス シナリオで、ビジネスの目標を達成できるようにフルテキスト インデックスおよびクエリを調整することができます。 たとえば e ビジネスでは、結果の順位、再呼び出しの精度 (既存の一致結果のうちフルテキスト クエリで実際に返される結果の数)、または複数言語のサポートよりも、パフォーマンスの最大化が重視されます。 法律事務所では、ヒットしたすべての結果 (情報の総再呼び出し) を返すことが最も重要な要素となります。
[先頭に戻る]
フルテキスト検索クエリ
フルテキスト インデックスに列が追加されると、ユーザーとアプリケーションはその列のテキストに対してフルテキスト クエリを実行できるようになります。 クエリで検索できる対象は次のとおりです。
1 つ以上の語または句 (単純語句)
指定したテキストで始まる語または句 (プレフィックス語句)
特定の語の変化形 (生成語)
他の語または句に近接する語または句 (近接語句)
特定の語のシノニム形 (類義語)
重み付け値を使用している語または句 (重み付け語句)
フルテキスト クエリでは大文字と小文字は区別されません。 たとえば、"Aluminum" を検索した場合と "aluminum" を検索した場合では、同じ結果が返されます。
フルテキスト クエリでは、少数の Transact-SQL 述語 (CONTAINS と FREETEXT) および関数 (CONTAINSTABLE と FREETEXTTABLE) が使用されます。 ただし、ビジネス シナリオの検索目的によってフルテキスト クエリの構造は異なります。 次はその例です。
e ビジネス - Web サイト上で製品を検索する場合
SELECT product_id FROM products WHERE CONTAINS(product_description, ”Snap Happy 100EZ” OR FORMSOF(THESAURUS,’Snap Happy’) OR ‘100EZ’) AND product_cost<200 …人員採用のシナリオ - SQL Server の使用経験を持つ候補者を検索する場合
SELECT candidate_name,SSN FROM candidates WHERE CONTAINS(candidate_resume,”SQL Server”) AND candidate_division =DBA
詳細については、「フルテキスト検索でのクエリ」を参照してください。
[先頭に戻る]
LIKE とフルテキスト検索の比較
フルテキスト検索とは異なり、LIKE Transact-SQL 述語は文字パターンにのみ有効です。 また、フォーマットされたバイナリ データのクエリには LIKE 述語を使用できません。 さらに、構造化されていない大量のテキスト データに対して LIKE クエリを実行すると、同じデータに対して同等のフルテキスト検索を実行する場合に比べてはるかに時間がかかります。 数百万行のテキスト データに対して LIKE クエリを実行すると、結果が得られるまでに数分かかる場合があります。一方、同じデータに対してフルテキスト クエリを実行すると、返される行数にもよりますが、数秒以内で結果を取得できます。
[先頭に戻る]
フルテキスト検索のコンポーネントとアーキテクチャ
フルテキスト検索のアーキテクチャは、次のプロセスで構成されています。
SQL Server プロセス (sqlservr.exe)。
フィルター デーモン ホスト プロセス (fdhost.exe)。
セキュリティ上の理由から、フィルターはフィルター デーモン ホストと呼ばれる個別のプロセスによって読み込まれます。 fdhost.exe プロセスは、FDHOST ランチャー サービス (MSSQLFDLauncher) によって作成され、FDHOST ランチャー サービス アカウントのセキュリティ資格情報を基に実行されます。 そのため、フルテキスト インデックスやフルテキスト クエリを使用する場合は、FDHOST ランチャー サービスが実行されている必要があります。 このサービスのサービス アカウントの設定の詳細については、「フルテキスト フィルター デーモン ランチャーのサービス アカウントの設定」を参照してください。
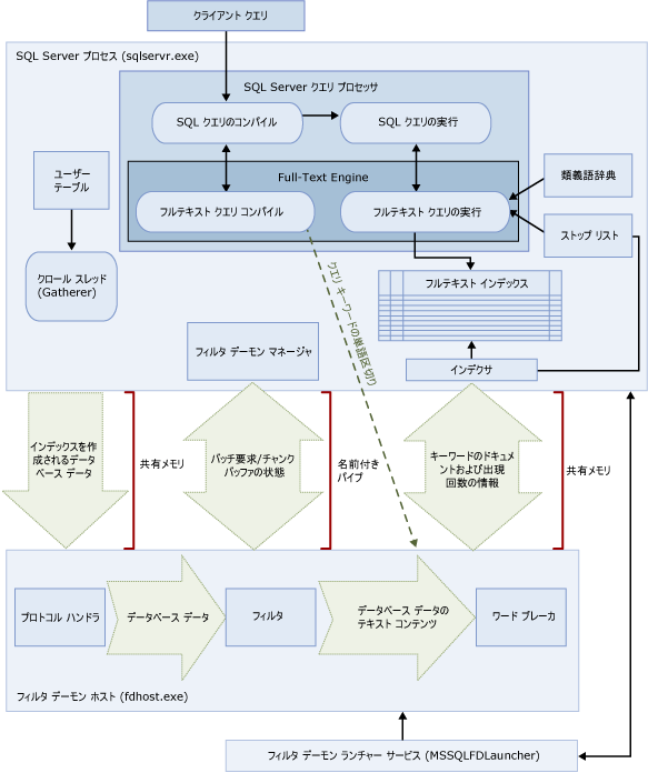
この 2 つのプロセスには、フルテキスト検索のアーキテクチャのコンポーネントが含まれます。 次の図は、各コンポーネントとその関係をまとめたものです。 図の後で、各コンポーネントについて説明します。
.gif)
[先頭に戻る]
SQL Server プロセス
SQL Server プロセスでは、フルテキスト検索に次のコンポーネントが使用されます。
**ユーザー テーブル。**これらのテーブルには、フルテキスト インデックスを作成する対象のデータが格納されます。
**フルテキスト Gatherer。**フルテキスト Gatherer は、フルテキスト クロール スレッドと連携して動作します。 このコンポーネントは、フルテキスト インデックス作成のスケジュール設定や実行、およびフルテキスト カタログの監視を行います。
**類義語辞典ファイル。**このファイルには、検索語句のシノニムが含まれています。 詳細については、「フルテキスト検索に使用する類義語辞典ファイルの構成と管理」を参照してください。
**ストップリスト オブジェクト。**ストップリスト オブジェクトには、頻繁に出現する、検索に不要な語の一覧が含まれています。 詳細については、「フルテキスト検索に使用するストップワードとストップリストの構成と管理」を参照してください。
**SQL Server クエリ プロセッサ。**クエリ プロセッサは、SQL クエリをコンパイルして実行します。 SQL クエリにフルテキスト検索クエリが含まれる場合、コンパイル時と実行時にクエリが Full-Text Engine に送信されます。 クエリ結果は、フルテキスト インデックスと照合されます。
**Full-Text Engine。**SQL Server の Full-Text Engine は、クエリ プロセッサと完全に統合されています。Full-Text Engine は、フルテキスト クエリをコンパイルして実行します。 クエリの実行の一環として、Full-Text Engine が類義語辞典とストップリストから入力を受け取る場合があります。
**インデックス ライター (インデクサー)。**インデックス ライターは、インデックスが作成されたトークンの保存に使用される構造を構築します。
**フィルター デーモン マネージャー。**フィルター デーモン マネージャーは、Full-Text Engine フィルター デーモン ホストの状態を監視します。
[先頭に戻る]
フィルター デーモン ホスト プロセス
フィルター デーモン ホストは、Full-Text Engine によって起動されるプロセスです。 このプロセスでは、次に示されているフルテキスト検索コンポーネントが実行されます。これらのコンポーネントは、テーブルのデータにアクセスしたりフィルターを適用したり、データを単語に区切ったりします。また、クエリ入力の単語区切りやステミングを行います。
フィルター デーモン ホストのコンポーネントは次のとおりです。
**プロトコル ハンドラー。**このコンポーネントは、メモリからデータを取り出して追加処理を行ったり、指定されたデータベースのユーザー テーブルのデータにアクセスしたりします。 このコンポーネントの役割の 1 つは、フルテキスト インデックスが設定された列からデータを収集し、フィルター デーモン ホストに渡すことです。その後にフィルター デーモン ホストで、必要に応じてフィルターやワード ブレーカーが適用されます。
**フィルター。**一部のデータ型では、ドキュメント内のデータにフルテキスト インデックスを設定する前にフィルター処理が必要になります。varbinary、varbinary(max)、image、または xml 列のデータなどです。 特定のドキュメントで使用されるフィルターは、そのドキュメント型によって異なります。 たとえば、Microsoft Word (.doc) 文書、Microsoft Excel (.xls) ドキュメント、および XML (.xml) ドキュメントでは、それぞれ異なるフィルターが使用されます。 フィルターは、ドキュメントからテキストのチャンクを抽出し、埋め込みの書式設定を削除してテキストを保持します。場合によっては、テキストの位置に関する情報も保持されます。 結果は、テキスト情報のストリームになります。 詳細については、「検索用フィルターの構成と管理」を参照してください。
**ワード ブレーカーとステミング機能。**ワード ブレーカーは、特定の言語の語彙の規則に基づいて単語の境界を検出する言語固有のコンポーネントです (単語区切り)。 各ワード ブレーカーには、動詞を活用して変化形の拡張を行う言語固有のステミング機能コンポーネントが関連付けられています。 インデックスの作成時、フィルター デーモン ホストでは、ワード ブレーカーとステミング機能を使用して特定のテーブル列のテキスト データに関する言語分析を実行します。 列のインデックス作成に使用されるワード ブレーカーとステミング機能は、フルテキスト インデックスのテーブル列に関連付けられた言語によって決まります。 詳細については、「検索用のワード ブレーカーとステミング機能の構成と管理」を参照してください。
[先頭に戻る]
フルテキスト検索処理
フルテキスト検索は Full-Text Engine によって実行されます。 Full-Text Engine にはインデックス作成サポートとクエリ サポートの 2 つの役割があります。
フルテキスト インデックス作成のプロセス
フルテキスト作成 (クロールとも呼ばれます) を開始すると、Full-Text Engine は大きなデータをバッチでメモリにプッシュして、フィルター デーモン ホストに通知します。 フィルター デーモン ホストは、データをフィルター処理してから分解し、逆単語リストに変換します。 次にフルテキスト検索が、変換されたデータを単語リストからプルし、データを処理してストップワードを削除し、バッチ用の単語リストを 1 つ以上の逆インデックスに保持します。
varbinary(max) 型または image 型の列に格納されたデータにインデックスを作成する場合には、IFilter インターフェイスを実装するフィルターが、そのデータに指定されたファイル フォーマット (Microsoft Word など) に基づいてテキストを抽出します。 場合によっては、フィルター コンポーネントは varbinary(max) 型または image 型のデータを filterdata フォルダーに書き込む必要があります。この場合、メモリへのプッシュは行われません。
一連の処理の中で、生成されたテキスト データがワード ブレーカーに渡され、そこで個々のトークンまたはキーワードに分解されます。 トークン化に使用する言語は列レベルで指定するか、varbinary(max) 型、image 型、または xml 型データのいずれかからフィルター コンポーネントによって識別されます。
この後、追加の処理によってストップワードが削除され、トークンが正規化されて、フルテキスト インデックスまたはインデックス フラグメントに格納されます。
作成が完了すると、最終的なマージ プロセスが起動され、インデックス フラグメントが 1 つのマスター フルテキスト インデックスにマージされます。 これにより、多数のインデックス フラグメントではなく、1 つのマスター インデックスのみをクエリすれば済むため、クエリのパフォーマンスが向上し、関連順位付けにもより的確なスコア (評価) 統計を適用できます。
[先頭に戻る]
フルテキスト クエリのプロセス
クエリ プロセッサは、処理を行うためにクエリのフルテキストの一部を Full-Text Engine に送ります。 Full-Text Engine は、単語区切りと、必要に応じて、類義語の拡張、語幹への分割、ストップワード (ノイズ ワード) の処理を実行します。 次に、クエリのフルテキストの一部を SQL 演算子の形式で、主にストリーミング テーブル値関数 (STVF) として表現します。 クエリの実行中、STVF は正しい結果を取り出すために逆インデックスにアクセスします。 結果は、この時点でクライアントに戻されるか、さらに処理を加えてからクライアントに戻されます。
[先頭に戻る]
フルテキスト検索での言語コンポーネントと言語サポート
フルテキスト検索では、英語、スペイン語、中国語、日本語、アラビア語、ベンガル語、ヒンディー語など、約 50 種類の言語を使用できます。 サポートされているフルテキスト言語の一覧は、「sys.fulltext_languages (Transact-SQL)」を参照してください。 フルテキスト インデックスに含まれている各列には Microsoft Windows ロケール識別子 (LCID) が関連付けられています。これは、フルテキスト検索でサポートされている言語を表します。 たとえば、LCID 1033 は米国英語を表し、LCID 2057 は英国英語を表しています。 SQL Server では、サポート対象の言語ごとに、その言語で格納されているフルテキスト データのインデックスを作成し、クエリを実行するための言語コンポーネントが用意されています。
言語固有のコンポーネントは、次のとおりです。
**ワード ブレーカーとステミング機能。**ワード ブレーカーは、各言語の語彙規則に基づいて単語の境界を検出します (単語区切り)。 各ワード ブレーカーには、その言語の動詞を活用するステミング機能が関連付けられています。 詳細については、「検索用のワード ブレーカーとステミング機能の構成と管理」を参照してください。
**ストップリスト。**基本的なストップワード (ノイズ ワードとも呼ばれます) をまとめたシステム ストップリストが用意されています。ストップワードとは、検索に役立たないためにフルテキスト クエリで無視される語です。 たとえば、英語ロケールでは、"a"、"and"、"is"、"the" などの語はストップワードと見なされます。 通常は、類義語辞典ファイルおよびストップリストを 1 つ以上構成する必要があります。 詳細については、「フルテキスト検索に使用するストップワードとストップリストの構成と管理」を参照してください。
**類義語辞典ファイル。**SQL Server では、グローバル類義語辞典ファイルと共に、各フルテキスト言語の類義語辞典ファイルもインストールされます。 インストールされた類義語辞典ファイルは基本的には空ですが、このファイルを編集して、特定の言語またはビジネス シナリオ用のシノニムを定義することができます。 フルテキスト データに合わせた類義語辞典を作成すると、そのデータのフルテキスト クエリのスコープを効果的に拡張できます。 詳細については、「フルテキスト検索に使用する類義語辞典ファイルの構成と管理」を参照してください。
**フィルター (iFilters)。**varbinary(max)、image、または xml データ型の列に格納されたドキュメントのインデックスを作成するには、追加の処理を実行するためのフィルターが必要です。 このフィルターは、ドキュメントの種類ごと (.doc、.pdf、.xls、.xml など) に用意する必要があります。 詳細については、「検索用フィルターの構成と管理」を参照してください。
ワード ブレーカー (およびステミング機能) とフィルターは、フィルター デーモン ホスト プロセス (fdhost.exe) で実行されます。
[先頭に戻る]
関連タスク
フルテキスト クエリの記述
カタログとインデックスの管理
言語コンポーネントの管理
フルテキスト検索の管理
[先頭に戻る]
関連コンテンツ
[先頭に戻る]
注